1. 상병목록
① 컬럼 클릭 시 컨텍스트메뉴가 열립니다.
[맨위 (주상병)], [위], [아래], [맨아래] 메뉴 클릭 시 해당 위치로 선택된 상병이 이동합니다.
[현재 월 일괄 변경] 메뉴 클릭 시 현재 월에 있는
모든 차트의 상병내역이 현재 차트의 상병과 동일하게 변경됩니다.
[현재 진료일자 이후 변경] 메뉴 클릭 시 현재 진료일자 이후
모든 차트의 상병내역이 현재 차트의 상병과 동일하게 변경됩니다.
[진료일자 선택 변경] 메뉴 클릭 시 선택된 진료일자 차트의 상병내역이
현재 차트의 상병과 동일하게 변경됩니다.
[삭제] 메뉴 클릭 시 선택된 상병이 삭제됩니다.
[일괄 삭제(상병)] 메뉴 클릭 시 입력된 상병이 모두 삭제됩니다.
[일괄 삭제(모두)] 메뉴 클릭 시 입력된 상병과 처방이 모두 삭제됩니다.
② 컬럼 클릭 시 속성창이 열립니다.
③ 버튼 클릭 시 컨텍스트 메뉴가 열립니다.
속성창을 고정하거나 수동으로 여닫도록 설정할 수 있습니다.
④ [병명정보] 버튼 클릭 시 상병정보 상세 창이 팝업됩니다.
⑤ 선택한 상병에 대한 정보를 확인 및 입력할 수 있습니다.
⑥ 목록 맨 위에 있는 상병이 주상병이 됩니다.
사용자 설정의 병명 및 처방에서 설정된 검색창 보기 옵션에 따라
'? + Enter' 입력 또는 'space-bar' 2회 입력할 경우 상병검색 창이 팝업됩니다.
특정기호 컬럼의 [...] 버튼 클릭 시 특정기호 선택 창이 팝업됩니다.
⑦ 특정기호, 내용을 기준을 검색할 수 있습니다.
⑧ 더블클릭 시 특정기호가 선택됩니다.
⑨ [선택안함] 버튼 클릭 시 선택되어있던 특정기호의 선택을 해제합니다.
[확인] 버튼 클릭 시 선택된 특정기호가 상병목록에 입력됩니다.
⑩ 현재 주상병의 상병코드가 표시됩니다.
[상병정보 상세 화면]
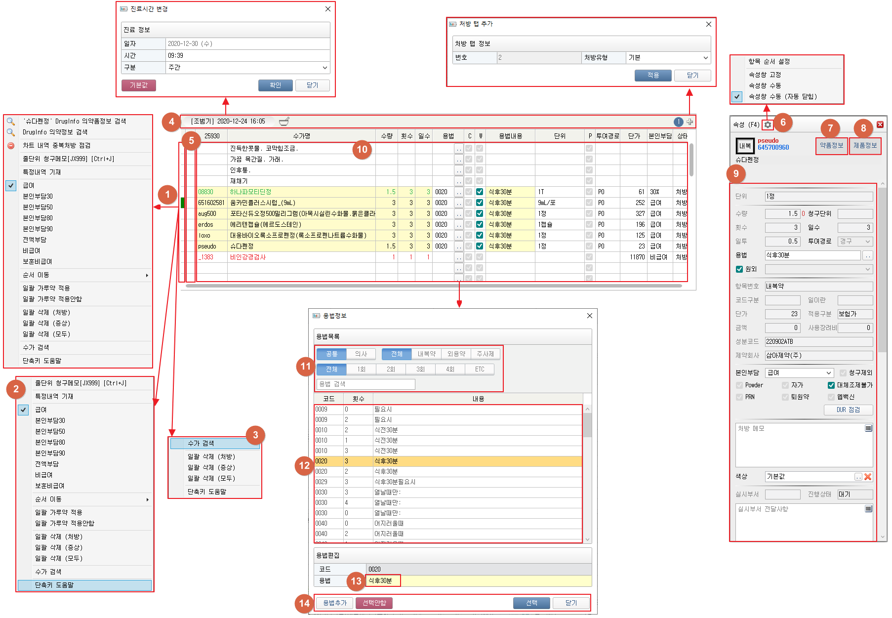
2. 처방목록
① 의약품 처방에서 컬럼 클릭 시 컨텍스트 메뉴가 열립니다.
[DrugInfo 의약정보 검색] 메뉴 클릭 시 의약품 정보 창이 팝업됩니다.
[차트내역 중복처방 점검] 메뉴 클릭 시 동일성분 중복처방 점검을 수행합니다.
[줄단위 청구메모] 메뉴 클릭 시 줄단위 청구 메모 창이 팝업됩니다.
[특정내역 기재] 메뉴 클릭 시 특정내역 입력 창이 팝업됩니다.
본인부담구분 선택 시 해당 처방의 본인부담 구분이 변경됩니다.
[순서이동] 순서를 변경할 수 있는 컨텍스트 메뉴가 열립니다.
메뉴 선택 시 해당 위치로 선택된 처방이 이동합니다.
[일괄 가루약 적용] 메뉴 클릭 시 전체 약처방이 가루약 처방으로 변경됩니다.
[일괄 가루약 적용안함] 메뉴 클릭 시 전체 약처방의 가루약 체크가 해제됩니다.
[일괄 삭제 (처방)] 클릭 시 현재 입력된 처방내역이 전부 삭제됩니다.
[일괄 삭제 (증상)] 클릭 시 현재 입력된 슬립증상이 전부 삭제됩니다.
[일괄 삭제 (모두)] 클릭 시 현재 입력된 처방내역과 상병이 전부 삭제됩니다.
[수가 검색] 메뉴 클릭 시 수가검색 창이 팝업됩니다.
[단축키 도움말] 메뉴 클릭 시 차트 단축키 도움말 창이 팝업됩니다.
② 수가에서 컬럼 클릭 시 컨텍스트 메뉴가 열립니다.
각 메뉴 동작은 ①번과 동일합니다.
③ 슬립증상에서 컬럼 클릭 시 컨텍스트 메뉴가 열립니다.
각 메뉴 동작은 ①번과 동일합니다.
④ 진료의사와 진료시간이 표시되어있는 부분을 클릭 시 진료시간 변경 창이 팝업됩니다.
막자사발 버튼 클릭 시 버튼이 초록색으로 변하고 이후 입력하는 약 처방이 가루약으로 체크됩니다.
우측에 있는 [+] 버튼 클릭 시 처방탭 추가 창이 팝업됩니다.
[+] 버튼의 좌측 버튼 클릭 시 해당 처방탭으로 이동할 수 있습니다.
⑤ 컬럼 클릭 시 속성창이 열립니다.
⑥ 버튼 클릭 시 컨텍스트 메뉴가 열립니다.
[항목 순서 설정] 메뉴 클릭 시 속성창 내부 각 항목의 순서를 변경할 수 있습니다.
속성창을 고정하거나 수동으로 여닫도록 설정할 수 있습니다.
⑦ [약품정보] 버튼 클릭 시 수가정보 편집 화면이 창으로 팝업됩니다.
⑧ [제품정보] 버튼 클릭 시 의약품 정보 창이 팝업됩니다.
⑨ 선택한 처방에 대한 정보를 확인 및 입력할 수 있습니다.
⑩ 처방, 오더, 증상을 입력할 수 있습니다.
사용자 설정의 병명 및 처방에서 설정된 검색창 보기 옵션에 따라
'? + Enter' 입력 또는 'space-bar' 2회 입력할 경우 약수가검색 창이 팝업됩니다.
용법 컬럼의 [...] 버튼 클릭 시 용법정보 창이 팝업됩니다.
⑪ 검색조건을 통해 저장된 용법을 검색할 수 있습니다.
⑫ 목록을 더블클릭하거나 용법 선택 후 엔터 시 해당 용법이 입력되고 창이 닫힙니다.
⑬ 선택한 용법의 내용을 편집하여 가져올 수 있습니다.
용법코드는 입력할 수 없으며 입력된 내용은 용법에 추가되지 않습니다.
⑭ [용법추가] 버튼 클릭 시 용법정보 화면이 창으로 팝업됩니다.
[선택안함] 버튼 클릭 시 용법이 입력되지 않고 창이 닫힙니다.
[선택] 버튼 클릭 시 해당 용법이 입력되고 창이 닫힙니다.
